In 2025, chatbot builders are no longer just tools for automation. They've become the digital frontline for customer acquisition, support, and revenue generation.
Choosing between industry veterans Chatfuel and Manychat has become increasingly complex as both platforms have evolved greatly. What started as simple "choose your own adventure" builders have transformed into sophisticated ecosystems.
The real question isn't which platform offers more features. Which architecture aligns with your specific communication strategy? Can it scale without requiring a complete rebuild as your business grows? Let's find out the answers together.
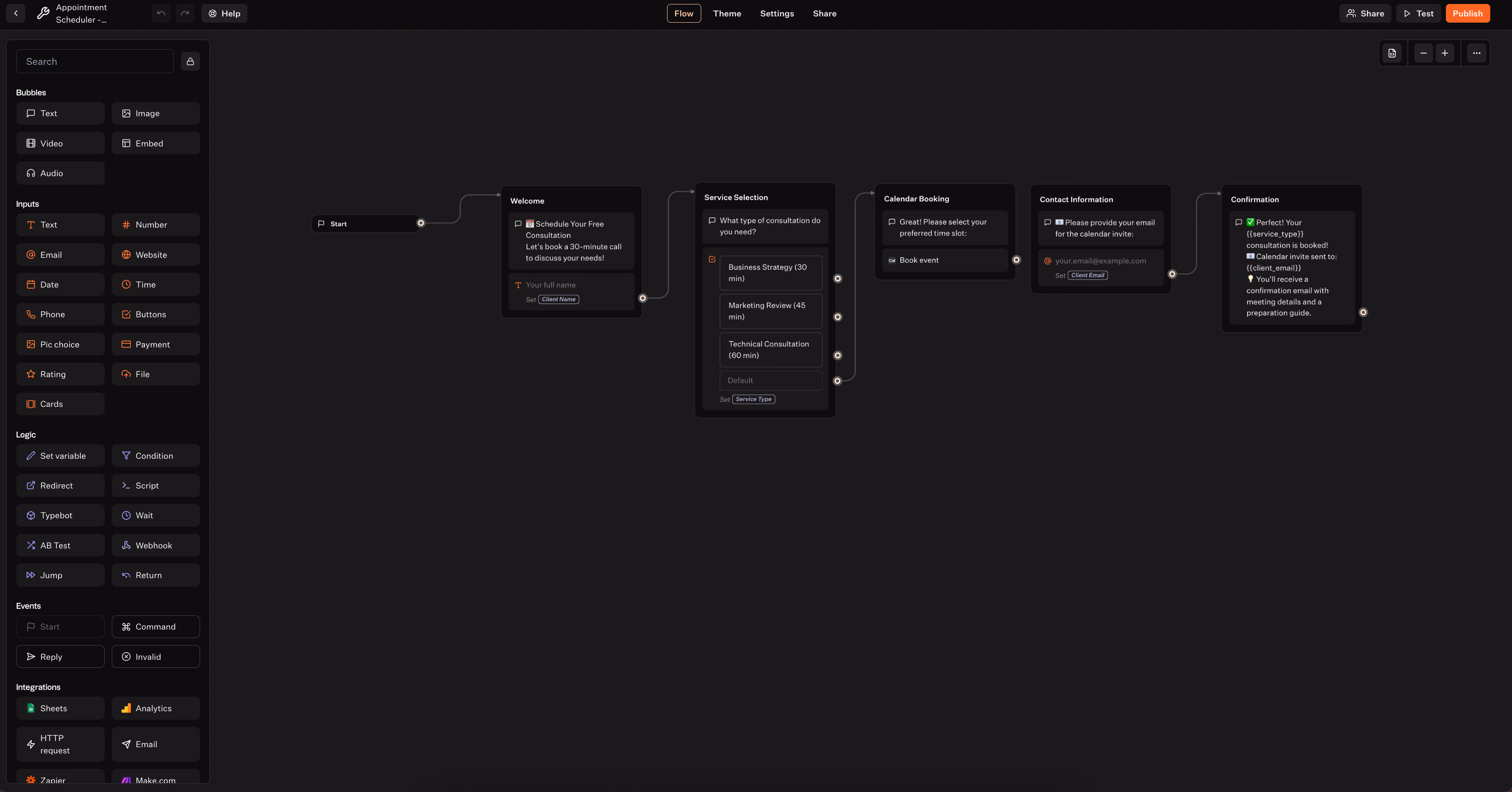
Chatfuel Overview: Features and Capabilities
Imagine managing countless customer inquiries across Facebook, Instagram, and WhatsApp. These questions range from shipping times to product availability and arrive nonstop.
Chatfuel helps businesses handle these conversations efficiently. As one of the first chatbot builders, Chatfuel has simplified business communication long before AI became popular.

What is Chatfuel and Who Uses It
Chatbots have become a key tool for both businesses and consumers. Research shows they could save companies up to $11 billion and nearly 2.5 billion hours of work. And, Chatfuel was one of the earliest no-code chatbot platforms, initially focusing on Facebook Messenger when chatbots were new.
Today, it serves over huge number of businesses of all sizes. From solo dropshippers to global brands managing thousands of inquiries daily.
Its users include:
- Marketers seeking fast automation,
- Small business owners juggling multiple tasks,
- Customer support teams aiming to improve response times.
Chatfuel stands out for its strong focus on social media platforms like Facebook, Instagram, and WhatsApp.

Key Features and Strengths
Chatfuel’s keyword grouping system sets it apart. Instead of getting confused by slight phrasing differences, the bot groups related questions.
For example, “shipping time,” “delivery date,” and “when package arrives” count as the same inquiry. This reduces guesswork and improves automation accuracy.

The platform recently introduced Fuely AI, designed for customer support tasks. It includes ready-made, pre-trained agents and features built-in handover rules for complex questions. This means complicated conversations get routed to the right place without extra setup.
The drag-and-drop flow builder makes chatbot creation simple. Though the interface is practical rather than flashy, it allows users to:
- Build branching dialogues,
- Collect customer information,
- Automate tasks based on user responses.
Over 60 pre-built templates are available, such as email signup flows and comprehensive ecommerce solutions. These are easily installed to save time.
Chatfuel also offers a website chat widget in beta. As other platforms catch up due to Facebook’s API changes, Chatfuel lets you add chat directly to your website.
Pricing Structure and Plans
Chatfuel’s pricing requires careful review. Plans are separated by channel, so subscribing to Facebook/Instagram and WhatsApp means paying for both separately.
- Facebook and Instagram plan starts at $23.99 per month for up to 1,000 conversations.

- WhatsApp begins at $34.49 per month for the same volume.

- Enterprise plans for complex needs start at $300 per month.
Instead of a traditional free tier, new users get a 50-conversation trial to test the service.
Pricing is based on monthly conversation volume, not contact count. If you exceed your limit, extra fees apply. This matters for businesses with varying inquiry levels.
Supported Channels and Integrations
Chatfuel focuses on social messaging, supporting:
- Facebook Messenger,
- Instagram DMs,
- WhatsApp,
- Website chat widget (beta).

For integrations, it connects directly to essentials like Shopify, Google Sheets, and Stripe. Additional app connections are possible via Zapier and Make, though these add some complexity and cost.
A major strength is Chatfuel’s Meta partnership. Your Facebook product catalog syncs automatically, enabling up to 10 products per message block. Instagram automation handles story mentions and comment threads reliably, features competitors sometimes lack.
Chatfuel lacks native email or SMS integration. Unlike platforms with broader omnichannel support, it prioritizes social media. This suits businesses with active social customers but limits outreach beyond those platforms.
ManyChat Overview: Features and Capabilities
Running a growing online boutique means handling the same questions about shipping times and size charts repeatedly. Not from a single platform. Instagram DMs, Facebook Messenger, and WhatsApp constantly sending notifications. This can quickly become overwhelming.

Manychat streamlines these repetitive interactions through automation. This feels genuinely personal, helping you save time and improve customer experience.
What is ManyChat and Who Uses It
Manychat has earned a reputation as a versatile chat automation tool. Its users include:
- Solo entrepreneurs
- Small shops
- Established brands managing thousands of inquiries daily
Launched in 2015 after Facebook Messenger opened its API, ManyChat aims to make chatbot creation accessible to everyone. Founder Mikael Yang's vision was to democratize this technology.
Users come from various fields. For example, yoga instructors handle class bookings automatically. Real estate agents qualify leads around the clock. ecommerce brands recover abandoned carts with tailored WhatsApp reminders.

What they all share is the understanding that customers expect immediate replies anytime and anywhere.
Key Features and Strengths
ManyChat’s visual flow builder stands out as an intuitive way to design chat conversations. You drag and connect blocks to create complex, multi-step customer journeys without coding.

AI integration enhances these flows by adding intelligence. The AI Step functions like an attentive assistant, holding context-rich conversations instead of relying on fixed options.
It can ask open-ended questions for product feedback, process freeform answers, and log insights directly into your database.
Contact management resembles a streamlined CRM. Every contact who messages your bot has a detailed profile with tags for segmentation and personalization. For example, a fitness coach might tag clients by workout preference and send customized check-ins to boost engagement.
Cross-channel contact merging is another key feature. ManyChat unifies user profiles, conversation history, and context when a person chats via Instagram one day and WhatsApp another. This ensures smooth, continuous interactions without fragmented experiences.
Pricing Structure and Plans
ManyChat offers a straightforward pricing model:
- A free plan allows up to 1,000 contacts across Instagram, Facebook Messenger, and Telegram, with no trial or payment required.

- The Pro plan starts at $15 per month for 500 contacts and goes up to $25 for 1,000 contacts. It unlocks advanced features like WhatsApp and SMS integrations.
Add-ons can raise costs further. AI features cost an extra $29 monthly. The Inbox Pro upgrade costs $99, suited for teams. Fully equipped, a $15 plan can reach $143 per month. Also, WhatsApp conversation fees (around $0.01–$0.02 per message) apply via a prepaid balance.
Supported Channels and Integrations
ManyChat supports multiple channels:
- Facebook Messenger
- Instagram DMs
- WhatsApp Business
- Telegram
- SMS
However, it does not support web chat anymore, as Meta ended the Facebook Messenger website widget. Some competitors still offer this option.
Integrations extend beyond chat. ManyChat connects natively with:
- Google Sheets
- Klaviyo
- Stripe
and many more through Zapier. Its App Store offers third-party extensions for different industries, making the platform adaptable for diverse needs.
For instance, an online course creator can link ManyChat to their payment processor. When a customer buys through chat, the bot immediately provides course access. It also adds the user to an email list and schedules follow-ups. All automatically.
In-chat payments are simple with Stripe and PayPal integrations. Customers complete purchases without leaving the messaging interface. ManyChat displays products individually using rich media and customized text, creating a polished, engaging shopping experience.
Want to explore more chatbot alternatives beyond these two options? Check out our comprehensive guide to ManyChat alternatives to discover other platforms that might better fit your specific needs.
Head-to-Head Comparison: Chatfuel vs ManyChat
Comparing these platforms is like choosing a Swiss Army knife: both have many features and can handle your workflow. One may fit your business needs better, while the other offers a unique capability you can't find elsewhere. This is the core of deciding between Chatfuel and ManyChat.
User Interface and Ease of Use
Platform | Strengths | Weaknesses |
---|---|---|
ManyChat | Clean, user-friendly design; organized flow builder; switch between list and visual view; settings stay hidden for focus | — |
Chatfuel | Reliable; strong guided onboarding for beginners | Interface feels cluttered; template import requires leaving app |
ManyChat offers a clean, user-friendly interface designed with ease in mind. The flow builder is well-organized, with every element in a logical place.
This reduces clutter and confusion. You can switch between a list view for quick message creation and a visual flow builder to map conversations.
This flexibility lets you manage details and big-picture planning without losing focus. Settings stay hidden until needed, keeping the workspace distraction-free.
On the other hand, Chatfuel works reliably but feels busier. Navigating the interface can resemble sorting through a cluttered desk. You’ll find what you need, but it may take more effort.
For example, selecting templates requires leaving the app, visiting their website, then importing back. This roundabout process can slow you down.
Where Chatfuel excels is onboarding. Its guided tutorials walk users through key automations and integrations step-by-step. This support helps newcomers get started quickly and avoid confusion.
AI Capabilities and Chatbot Intelligence
Platform | Strengths | Weaknesses |
---|---|---|
ManyChat | AI Step adds intelligence to parts of conversations; builds simple flows from prompts; templates handle complex cases | Best for basic tasks; relies heavily on templates; keyword setup more manual |
Chatfuel | Integrates ChatGPT; ready-made AI agents; context retention; customizable handover to live support; efficient keyword grouping | Setup can feel more complex |
Both platforms added AI as enhancements rather than core features, but their approaches differ. ManyChat’s AI Step lets you add intelligence to specific parts of the conversation, such as personalized product recommendations.
The AI can build simple flows from prompts but works best for straightforward tasks. For complex conversations, it relies on templates.
Chatfuel integrates ChatGPT and offers ready-made AI Agents with practical value. Features like context retention and customizable handover rules allow smooth multi-message conversations. You can, for example, transfer frustrated customers to live support automatically.
Both use keyword recognition, but Chatfuel’s keyword grouping bundles similar user queries efficiently. ManyChat requires more manual input, though its AI features help reduce the effort.
Contact Management and Segmentation
Platform | Strengths | Weaknesses |
---|---|---|
ManyChat | Functions like a lightweight CRM; unified cross-channel timeline; easy segmentation with filters; auto-merges contacts by email/phone | — |
Chatfuel | Custom fields, tags, unlimited segments | More clicks to create conditions; less intuitive; no auto-merge across channels (duplicates possible) |
ManyChat treats contacts like entries in a lightweight CRM, combining internal notes with a unified cross-channel timeline. Whether someone messages via Instagram or WhatsApp, you see their full interaction history in one place.
This setup enables smooth personalized conversations. Segmenting contacts is easy: choose filters and create targeted groups for campaigns. ManyChat also merges contacts automatically when it detects the same person using email or phone numbers.
Chatfuel provides core segmentation tools: custom fields, tags, and unlimited segments. However, the process takes more steps and feels less intuitive.
You must click more to create conditions, and the system lacks automatic contact merging across channels. This can result in the same person appearing as separate contacts when reaching out on different platforms.
Live Chat and Customer Service Features
Platform | Strengths | Weaknesses |
---|---|---|
ManyChat | Inbox works like a helpdesk (Pro plan); active campaigns pause during live support; automatic routing by expertise/availability; iOS & Android apps for mobile access | — |
Chatfuel | Functional live chat; solid mobile apps; post-chat triggers for feedback | Manual chat assignment; no automated routing; less efficient for larger teams |
Customer service teams will notice key differences. ManyChat’s Inbox, especially at the Pro level, works like a full helpdesk. Active campaigns pause automatically during live support, ensuring smooth customer interactions.
Conversations route to agents based on criteria like expertise or availability. So, inquiries reach the right person—whether billing questions for Sarah or technical issues for Mike. Mobile apps for iOS and Android keep your team connected on the go.
Chatfuel’s live chat is functional but more manual. Assigning chats to team members requires manual steps, fitting smaller teams but becoming time-consuming for larger operations.
Mobile access is solid, and post-conversation flow triggers for feedback are useful. However, without automated routing, you must manage chat assignments yourself.
Analytics and Reporting Capabilities
Platform | Strengths | Weaknesses |
---|---|---|
ManyChat | Marketing-focused analytics: delivery, open rates, clicks, custom events, pixel tracking from first message to purchase. Pro tier adds agent performance metrics | Less emphasis on conversation quality |
Chatfuel | Focus on conversation quality; highlights unanswered questions; reports on user counts, activity, popular flows | Weaker sales/marketing insights compared to ManyChat |
ManyChat’s analytics focus on marketing performance. You get data on message delivery, open rates, and clicks per message block. Custom events and pixel tracking also follow customer journeys from the first message to purchase.
Pro tier agent analytics track performance metrics and resolution rates, providing deeper insights.
Chatfuel emphasizes conversation quality. Its analytics highlight unanswered questions, a useful tool for improving bot performance. This lets you identify where automation fails and focus your efforts.
Basic reporting like user counts, activity levels, and popular flows appears on both platforms. However, ManyChat centers on sales and marketing effectiveness, while Chatfuel targets better, more engaging conversations. Understanding this difference helps match the platform to your business goals.
Channel Support and Growth Tools Comparison
Your customers may use Instagram, WhatsApp, Facebook, and your website to reach out. Some prefer direct messages, others use site chat, and some still rely on Facebook Messenger. This highlights the core differences between Chatfuel and ManyChat.
Supported Messaging Platforms
ManyChat offers multi-channel flexibility. It connects to Facebook, Instagram, WhatsApp, Telegram, TikTok, SMS, and email. Including TikTok reflects its aim to serve emerging messaging platforms.
Chatfuel focuses on Facebook, Instagram, and WhatsApp. This suits many businesses. However, if your audience spreads across multiple channels, Chatfuel requires managing separate subscriptions and dashboards.
Looking to explore specific messaging strategies? Discover proven WhatsApp chatbot use cases that can transform your customer engagement across different industries.
For example, covering both Instagram and WhatsApp means handling different plans and interfaces. This increases your administrative workload.
For SMS, ManyChat uses Twilio, which delivers enterprise-quality messaging. This service comes with extra fees but is useful for important notifications and reminders that social messages might miss.

Website Chat Integration Capabilities
Website chat sets these platforms apart. Since Meta discontinued the Facebook Messenger web widget, ManyChat lacks a native solution. Its current fixes work but feel temporary and highlight this gap.
Chatfuel responded with a beta website chat tool. Though still developing, it lets you embed chat directly on your site without relying on Meta. If website chat matters to your engagement, this feature could make Chatfuel more attractive.
Traffic Generation and Marketing Tools
Both platforms understand that chatbots require users to be effective. Their marketing tools reflect different approaches.
ManyChat’s growth features are highly advanced. The Rules feature enables real-time, event-driven automations like reminders for missed appointments and follow-ups. These smart responses react to customer actions rather than just scheduling messages.
Both platforms support comment-triggered Messenger outreach. This sparks conversations when someone comments on your Facebook posts. ManyChat extends this to Instagram, activating brand story mentions to start new chats and maximize every touchpoint.
WhatsApp messaging requires Meta’s strict approval for templates. Both platforms handle WhatsApp templates. However, Chatfuel’s narrower focus can speed up approvals, making timely campaigns easier to run.
Cross-Platform Contact Management
ManyChat excels at unifying contacts across channels. When a customer contacts you via multiple platforms using the same credentials, ManyChat merges them into a single profile. For example, Sarah interacting on Instagram and later WhatsApp keeps her full interaction history.
Chatfuel treats each platform separately. The same person’s Instagram and WhatsApp interactions create different profiles. This approach might work for small brands but becomes difficult to manage as businesses grow and need an integrated customer view.
This difference affects audience broadcasting as well. ManyChat allows you to segment and target contacts across channels from one dashboard. You can send timely offers to recent engagers no matter what platform they use. Chatfuel requires managing campaigns separately for each channel.
Neither platform fully automates omnichannel experiences. Smooth transitions across platforms still need manual setup and ongoing adjustments. Because of this, many businesses use multiple tools to cover all customer touchpoints.
Pricing and Value Analysis
Budget considerations extend beyond the upfront price for chatbot platforms. Costs accumulate over time, especially as usage grows and essential features require paid upgrades. Understanding the full financial impact helps avoid surprises later.
Free Plan Availability and Limitations
ManyChat offers a generous free tier allowing up to 1,000 contacts across Instagram, Facebook Messenger, and Telegram.
This option suits small businesses that want to test automation and generate early revenue without spending money. However, the free plan excludes WhatsApp, SMS, and email integration, limiting channel variety without payment.
Chatfuel’s free trial is more limited. It allows only 50 conversations before asking for credit card details. This brief trial makes exploring basic features difficult and acts more as a barrier to entry than an open invitation.
Paid Plan Comparison and Scalability
Paid plans reveal more differences. ManyChat charges:
- $15 per month for 500 contacts,
- $25 for 1,000 contacts,
- $45 for 5,000 contacts,
- and $145 for 25,000 contacts.
Prices increase with the customer base, making growth progressively costlier. Still, the structure is straightforward and includes multiple channels.
Chatfuel prices plans by channel. Facebook and Instagram come bundled at $23.99 per month for 1,000 conversations. WhatsApp costs $34.49 monthly for the same conversation volume.
Using both channels for 1,000 conversations each totals $58.48. This is considerably higher than ManyChat’s comparable coverage. Charging by conversation instead of contacts complicates cost predictions, especially if user engagement varies.
Add-On Costs and Hidden Fees
Additional features often raise expenses. ManyChat’s AI upgrade adds $29 monthly, nearly doubling small team costs at entry level. Advanced customer service tools such as Inbox Pro cost $99 monthly for three users. This significantly increases the costs as support staff expands.
WhatsApp adds further complexity. Both platforms apply Meta's per-conversation fees of approximately $0.01 to $0.02. ManyChat requires prepaid credit, locking up funds, while Chatfuel bills these charges monthly. Though subtle, these differences affect cash flow.
Chatfuel includes AI features in base pricing. However, since its base rates are higher, users pay more upfront without flexibility or cost reduction.
What Typebot Does Better Than Chatfuel and ManyChat
Building a chatbot with Chatfuel or ManyChat is like assembling a house from a prefabricated kit. You get set layouts and limited flexibility.
You can customize to a degree, but the core design is fixed. Typebot gives you the blueprints, keys, and tools to fully redesign your chatbot. This fundamental difference empowers complete control and creativity.

Combine Typebot with OpenAI for smarter, more effective bots.
No trial. Generous free plan.
Open-Source Flexibility vs Proprietary Limitations
Using Chatfuel or ManyChat is like renting space on their servers. Your chatbot is bound by their rules and updates.
If Meta removes a feature, such as ManyChat’s website chat, you must scramble for workarounds. Subscription price hikes or changed plans force you to either pay more or find alternatives.
Typebot puts control back in your hands. Because it is open-source, you own everything. You can host it yourself, modify the code for specific needs, and apply updates without waiting for a third party.
Many businesses use Typebot to connect with legacy systems or build custom flows. These projects would cost much more or be impossible on proprietary platforms.
The advantage grows as platforms change. If Chatfuel or ManyChat drop features, you rely on their business choices. With Typebot, self-hosting lets you maintain or improve features independently. This ensures consistent service despite external changes.
Get ready to break free from platform limitations and build your own chatbot. Learn how to create a chatbot from scratch with complete control over your design and functionality.
Advanced Conversational Forms and Data Collection
Older chatbot builders rely on rigid button-based interactions. Even with newer AI features, their structure stays inflexible. Typebot is built from the ground up to support dynamic, natural conversations.
For example, a consultation agency gathering requests using Chatfuel or ManyChat must follow preset quick replies and options.
This works but feels mechanical. Typebot lets users enter info naturally. Pick dates from calendars, upload files, and interact with complex conversational forms smoothly within the chat.

Its specialized input fields go beyond simple text and buttons. For instance, a coach can collect meal photos, gather workout ratings and schedule sessions within personalized conversations.
Curious how advanced conversational forms can elevate lead generation or client services? See real-world examples in chatbots for real estate agents using dynamic inputs and workflows.
Cost-Effective Scaling with Self-Hosting Options
Budget is critical. Consider an ecommerce store with 5,000 customers. ManyChat would charge $45 per month for contact management. Plus, add WhatsApp fees, $99 for professional support, and $29 for AI features. These costs add up quickly.
Typebot’s self-hosted model changes the equation. Hosting on your own infrastructure. Even on a $20 per month VPS. This means no user limits, chat caps, or extra fees for additional features.

Eliminate the need for developers—build your bot in minutes.
No trial. Generous free plan.
The same store could scale up to 50,000 contacts without increasing platform costs, controlling expenses through hosting choices.
Even Typebot’s cloud plans are affordable. The Pro plan costs $89 per month for 10,000 chats and includes all features like AI and analytics without hidden fees. When comparing total ownership costs, Typebot often saves 40-60% over proprietary tools with similar capabilities.
As another huge plus, it is quite easy to use. Simply design it, and embed it to your website.
Rich Integrations and API Capabilities
Typebot doesn’t just offer a curated app store of integrations. It connects with nearly anything. Its webhook blocks enable powerful native API calls for authentication, data processing, and more.
ManyChat users rely on multi-step Zapier workflows, but Typebot handles complex data exchanges directly. This simplifies real-time integration for businesses such as logistics providers or ecommerce stores.
Typebot’s API access is extensive. Instead of basic endpoints, you get programmatic control over the platform itself. This lets you build new flows, analyze data with your BI tools, and trigger custom automation tailored to your needs. It’s truly API-first, not just chatbot-enabled.
AI integration is flexible as well. Typebot allows connections to providers like OpenAI, Anthropic, Mistral, and Groq. You can also use OpenRouter to access a wide range of hosted models.
This lets sectors with sensitive data, like healthcare, keep operations in-house while general queries use cloud models. You control the provider and data flow, ensuring security and customization.
Making the Right Choice for Your Chatbot Needs
When comparing Chatfuel and ManyChat in 2025, there's no one-size-fits-all answer. Both platforms have evolved significantly from their pre-AI origins to offer valuable automation tools.
ManyChat stands out with its intuitive interface, unified multi-channel management, and superior team collaboration features.
This makes it particularly attractive for growing businesses that need to manage customer conversations across the social media.
On the other hand, Chatfuel shines with its extensive template library. Also, widget capability, and integrated AI features without additional fees are the features that cannot be unseen.
Its strength in keyword grouping and unanswered question analytics makes it effective for businesses focused on accuracy. However, its separate subscription requirements for different channels may increase costs as you scale.
For businesses seeking more flexibility, Typebot is a great alternative that addresses the limitations of both platforms.
As an open-source solution, Typebot provides advanced customization options and self-hosting possibilities for cost control. It also enables you to build sophisticated conversational flows without being locked into proprietary systems.
Final Words
The best choice ultimately depends on your specific business requirements:
- Choose ManyChat if you prioritize ease of use and need to manage multiple messaging channels under one roof
- Choose Chatfuel if website chat integration and built-in AI capabilities are your top priorities
- Consider Typebot if you value complete customization freedom, data ownership, and more cost-effective scaling options
Whichever platform you choose, focus on creating genuine conversational value that meets your customers where they are. At the same time, ensure it supports your business objectives efficiently.